Who Owes You Money Report (Aged Debtors)
In Easify we try to simplify things as much as possible so rather than business owners having to remember if customers are Debtors or Creditors, we simply call the reports what they are.
Therefore the Who owes you money report will tell you which Customers owe you money. It is the same as an Aged Debtors Report.
This report will show you which of your customers owe you money at any one time, taking their payment terms into account. At the end of your financial year, your accountant will include these figures in your accounts, as even though you might not have received payment yet, the sale has still been made in that year.
At the top of the report you will see a summary of how the report is compiled. It is ordered alphabetically by the Customer's Name and will show any active orders that have been invoiced but not paid.
The image below shows a very simple Who owes you money report with 3 examples:
Examples:
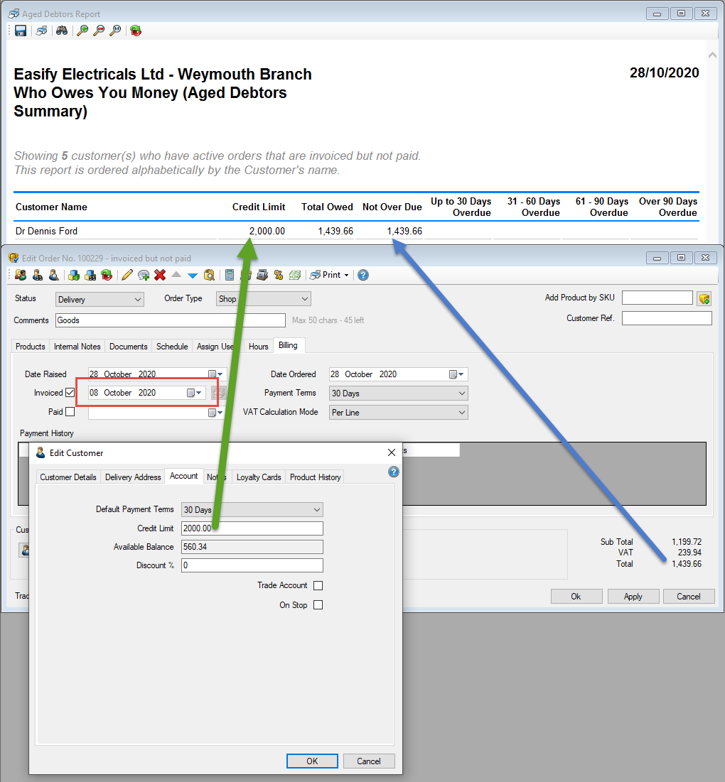
Note: Today's date in these examples is 28th October 2020 (as shown in the top right hand corner of the report).
Example 1:
Let's take the first customer on the list, Mr Dennis Ford.
- From this report you can see that we have given him a credit limit of £2000 which has 30 days to pay in. (You can check set a Customers Credit Limit and Payment Terms on the Edit Customer window).
- He has purchased £1439.66 worth of goods from us which was invoiced on the 8th October. (You can check the invoice date on the Billing tab of an order).
- As he has 30 days payment terms with us, this payment isn't due yet so it is showing in the Not Over Due Column.
Example 2:
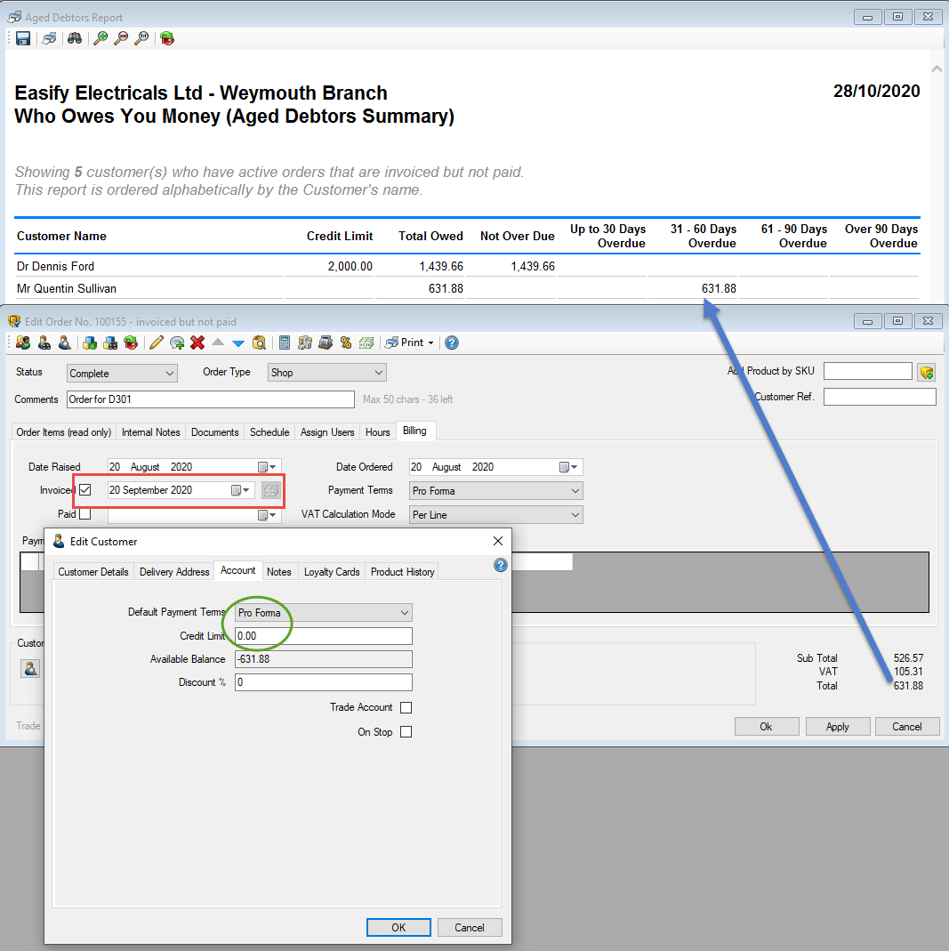
Let's take the second customer on the list, Mr Quentin Sullivan.
- From this report you can see that we haven't given him a credit limit, nor have we given him any payment terms so he has to pay Pro Forma (i.e. in advance).
- He has purchased £631.88 worth of goods from us which was invoiced on the 20th September.
- As he doesn't have any payment terms with us, this payment is showing as overdue in the 31-60 Days Column.
- As he in on Pro Forma payment terms, this invoice should have been paid for before he received the goods, so we need to make sure that we chase him for this payment ASAP.
Example 3:
Let's take the third customer on the list, Bobs Cabs.
- From this report you can see that we have given them a £500 credit limit, with 30 days payment terms.
- They have purchased £414.20 worth of goods from us over two orders.
- The first order was for £105 and was invoiced on the 1 June 2020 so is showing in the Over 90 Days Overdue column.
- The second order for £309.20 was invoiced on the 1st October. As the customer has 30 days payment terms this amount is showing in the Not Over Due column.
Things to note:
- You can only run off the report with todays data, not retrospectively. Therefore it is a good idea to run this report at the end your financial year, or at months end, if you need the data for your records.
- You can save this report to .pdf using the save function.
- You can print this report too using the print function.
- You can use the Binoculars to search for a product category on the report.
- You can use the Refresh button to refresh the data.
